Bạn đã bao giờ gặp khó khăn khi cần trích xuất nhanh một đoạn văn bản từ ảnh chụp tài liệu, một tấm poster hay thậm chí là một bức ảnh chụp màn hình chưa? Việc gõ lại từng chữ vừa tốn thời gian, vừa dễ sai sót. Bài viết này sẽ hướng dẫn bạn chi tiết cách chuyển hình ảnh thành văn bản trong Google Docs đơn giản, dễ dàng dành cho Newbie.
Điều kiện để chuyển hình ảnh thành văn bản trong Google Docs
Trước khi chuyển hình ảnh thành văn bản trong Google Docs, để đảm bảo quá trình chuyển đổi diễn ra suôn sẻ và cho ra kết quả chính xác, hình ảnh của bạn cũng cần phải đảm bảo một số tiêu chuẩn nhất định:
- Định dạng: Bạn có thể tải lên hình ảnh ở nhiều định dạng khác nhau như JPEG, PNG, GIF hoặc PDF.
- Dung lượng tệp: Kích thước mỗi tệp không được vượt quá 2MB.
- Độ phân giải: Hình ảnh cần có độ phân giải tối thiểu là 10 pixel để đảm bảo nhận dạng chính xác.
- Hướng hiển thị: Tài liệu nên được sắp xếp theo chiều dọc. Nếu hình ảnh bị xoay sai hướng, hãy chỉnh lại trước khi tải lên Google Drive.
- Ngôn ngữ: GG Drive có khả năng tự động nhận diện ngôn ngữ xuất hiện trong hình ảnh.
- Font chữ và ký tự: Ưu tiên sử dụng các font chữ thông dụng như Arial hoặc Times New Roman để hệ thống dễ dàng nhận biết nội dung.
- Chất lượng hình ảnh: Hãy chọn những hình ảnh rõ nét, đủ sáng để Google Drive có thể chuyển đổi nội dung thành văn bản với độ chính xác cao nhất.
Hướng dẫn cách chuyển hình ảnh thành văn bản trong Google Docs
Google Docs cung cấp một giải pháp vô cùng mạnh mẽ và miễn phí, đó là công nghệ Nhận dạng ký tự Quang học (OCR) tích hợp sẵn. Tính năng này cho phép bạn biến những hình ảnh tĩnh thành văn bản có thể chỉnh sửa chỉ trong vài cú click chuột. Cụ thể như:
Hướng dẫn nhanh
Cách chuyển hình ảnh thành văn bản trong Google Docs rất đơn giản, được thực hiện chủ yếu thông qua Google Drive – nơi lưu trữ tất cả các tệp tin của bạn.
– Bước 1: Tải ảnh lên Drive.
– Bước 2: Thực hiện thao tác click chuột phải lên file ảnh.
– Bước 3: Chọn Mở bằng (Open with) >> Google Tài liệu (Google Docs).
– Bước 4: Chờ đợi và văn bản sẽ xuất hiện bên dưới hình ảnh trong tệp Docs mới.
Hướng dẫn chi tiết
Nếu đây là lần đầu bạn thực hiện, hãy theo dõi các bước chi tiết sau đây để không bỏ lỡ bất kỳ thao tác quan trọng nào:
1. Tải hình ảnh lên Google Drive
Đây là bước nền tảng để công cụ Google Docs có thể tiếp cận được tệp tin của bạn:
– Bước 1: Mở trình duyệt web và truy cập vào Google Drive của bạn (đảm bảo bạn đã đăng nhập tài khoản Google).
– Bước 2: Nhấp vào nút Mới (New) lớn ở góc trên bên trái màn hình.
– Bước 3: Chọn Tải tệp lên (File upload).
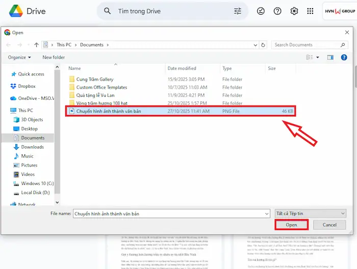
– Bước 4: Tìm và chọn tệp ảnh có định dạng .jpg, .png, hoặc .gif mà bạn muốn chuyển đổi từ máy tính. Nhấn Open để tiến hành tải tệp lên hệ thống.
2. Kích hoạt tính năng OCR bằng Google Docs
Sau khi tải ảnh lên, bạn có thể sử dụng tính năng OCR để chuyển đổi hình ảnh thành văn bản có thể chỉnh sửa:
– Bước 1: Khi ảnh đã tải lên hoàn tất, hãy tìm và click phải chuột tệp ảnh đó trong Google Drive.
– Bước 2: Trong menu hiển thị, di chuyển chuột đến tùy chọn Mở bằng (Open with).
– Bước 3: Tùy chọn Google Tài liệu (Google Docs) từ danh sách các ứng dụng được đề xuất.
3. Kiểm tra và chỉnh sửa văn bản đã chuyển đổi từ hình ảnh
Google sẽ xử lý hình ảnh của bạn trong vài giây và mở kết quả trong một tệp Google Docs mới.
– Bước 1: Một tab trình duyệt mới chứa tài liệu Google Docs sẽ tự động mở.
– Bước 2: Tài liệu này sẽ bao gồm 02 phần:
- Phần trên: Hình ảnh gốc bạn đã tải lên.
- Phần dưới: Toàn bộ văn bản đã được Google nhận dạng và trích xuất từ hình ảnh.
– Bước 3: Bây giờ, bạn có thể sao chép, chỉnh sửa, định dạng hoặc lưu đoạn văn bản này dưới dạng tài liệu Docs thông thường.
*Lưu ý: Tính năng OCR (Nhận dạng ký tự quang học) tuy linh hoạt, nhưng bạn vẫn nên dành thời gian đọc và soát lỗi lại văn bản đã trích xuất, nhất là với những hình ảnh có chất lượng kém hoặc sử dụng phông chữ đặc biệt.
Việc chuyển hình ảnh thành văn bản trong Google Docs có lợi ích gì?
Cách chuyển hình ảnh thành văn bản trong Google Docs mang đến nhiều lợi ích tuyệt vời, giúp công việc của bạn thực hiện nhanh chóng và hiệu quả hơn:
- Tiết kiệm thời gian tối đa: Thay vì phải gõ lại thủ công hàng trăm chữ từ một tài liệu ảnh, bạn chỉ cần vài cú nhấp chuột. Tính năng OCR trong Google Drive sẽ thực hiện công việc tốn thời gian này, giúp bạn tập trung vào các nhiệm vụ quan trọng khác.
- Giảm thiểu sai sót: Việc chuyển hình ảnh thành văn bản trong Google Docs giúp trích xuất văn bản gần như nguyên bản, giảm thiểu đáng kể lỗi chính tả hoặc lỗi đánh máy do con người gây ra khi gõ lại thủ công.
- Tăng khả năng tiếp cận và tìm kiếm: Văn bản chuyển từ hình ảnh hoàn toàn có thể chỉnh sửa và tìm kiếm được. Điều này giúp bạn dễ dàng tìm kiếm thông tin bên trong tài liệu và chia sẻ nội dung một cách thuận tiện hơn.
- Miễn phí và linh hoạt: Đây là một tính năng miễn phí, được tích hợp ngay trong hệ sinh thái Google Drive/Docs mà bạn đã quen thuộc, hoàn toàn không cần cài đặt phần mềm của bên thứ ba.
- Phục hồi tài liệu cũ: Bằng cách chuyển hình ảnh thành văn bản trong Google Docs, bạn cũng có thể số hóa nhanh chóng các tài liệu giấy cũ, bản in hoặc sách đã chụp ảnh mà không cần tốn công gõ lại.
Một số lưu ý khi chuyển hình ảnh thành văn bản trong Google Docs
Cách chuyển hình ảnh thành văn bản trong Google Docs tuy đơn giản, nhưng vẫn có một số điểm bạn cần lưu ý để tránh mất nhiều thời gian chỉnh sửa:
- Độ chính xác của văn bản chuyển đổi phụ thuộc trực tiếp vào chất lượng hình ảnh và độ rõ nét của văn bản trong hình. Nếu ảnh bị mờ, rung, hay thiếu sáng, Google có thể nhận dạng sai ký tự. Vì vậy, hãy luôn ưu tiên sử dụng ảnh chụp rõ nét.
- Các định dạng phức tạp như bảng biểu, cột, hoặc các yếu tố đồ họa khác có thể không được chuyển đổi chính xác. Google Docs chủ yếu tập trung vào việc trích xuất văn bản thuần túy. Do đó, bố cục ban đầu có thể bị mất đi hoặc bị xáo trộn.
- Bạn có thể cần phải chỉnh sửa lại văn bản đã trích xuất để đảm bảo tính chính xác và đúng định dạng. Hãy coi đây là bước giúp bạn giảm công việc gõ lại 90%, chứ không phải là giải pháp hoàn hảo 100%.
- Khi chuyển đổi hình ảnh thành văn bản, nội dung được trích xuất sẽ giữ nguyên ngôn ngữ gốc. Nếu muốn dịch, bạn cần dùng thêm tính năng Dịch tài liệu (Translate document) có sẵn trong Google Docs.
Câu hỏi thường gặp
1. Hình ảnh lớn hơn 2MB, Google Drive có chuyển đổi thành văn bản được không?
Google Drive chỉ xử lý các tệp ảnh nhỏ hơn 2MB. Để tránh sai sót, bạn cần sử dụng các công cụ chỉnh sửa ảnh trực tuyến hoặc phần mềm trên máy tính để giảm kích thước tệp (nén ảnh) trước khi tải lên Google Drive.
2. Tại sao kết quả trích xuất văn bản lại bị lỗi, lộn xộn hoặc sai chính tả nhiều?
Vấn đề này thường là do chất lượng của hình ảnh gốc. Hình ảnh càng rõ nét, kết quả chuyển đổi thành văn bản càng chính xác. Vì vậy, hãy luôn đảm bảo ảnh chụp không bị mờ, có độ tương phản cao, và không bị ánh sáng phản chiếu hoặc bóng tối che khuất.
3. Tôi có thể chuyển đổi ảnh chứa chữ viết tay thành văn bản được không?
Có, nhưng độ chính xác có thể hạn chế. Tính năng chuyển đổi hình ảnh thành văn bản của Google hoạt động tốt nhất với văn bản được in ấn hoặc đánh máy bằng phông chữ tiêu chuẩn. Đối với chữ viết tay, kết quả trích xuất sẽ phụ thuộc rất nhiều vào độ rõ ràng và kiểu chữ của người viết.
4. Chuyển hình ảnh thành văn bản trong Google Docs với các ngôn ngữ khác được không?
Có. Tính năng chuyển hình ảnh thành văn bản trong Google Docs hỗ trợ rất nhiều ngôn ngữ khác nhau, không chỉ Tiếng Việt và Tiếng Anh.
5. Sau khi chuyển đổi hình ảnh thành văn bản trong Google Docs, văn bản có thể lưu dưới định dạng tệp Word (.docx) không?
Có. Sau khi hoàn thành việc chuyển đổi hình ảnh thành văn bản, bạn có thể click mục Tệp (File) trên thanh menu >> chọn Tải xuống (Download) và tùy chọn định dạng Microsoft Word.
Lời kết
Tính năng chuyển hình ảnh thành văn bản trong Google Docs là một công cụ cứu cánh tuyệt vời, đặc biệt đối với học sinh, sinh viên, và nhân viên văn phòng. Chỉ cần nắm vững các điều kiện và lưu ý trên, bạn hoàn toàn có thể tối ưu hóa được công cụ này, giải phóng bản thân khỏi công việc gõ lại nhàm chán.
Để khám phá và làm chủ thêm nhiều tính năng hữu ích phục vụ cho công việc và học tập, đồng thời cập nhật các thông tin, tài liệu mới nhất về chuyển đổi số và tối ưu hóa quy trình làm việc, bạn có thể truy cập ngay vào Hệ sinh thái HVN Group, hoặc liên hệ hỗ trợ qua các kênh liên lạc phía dưới.
Fanpage: HVN Group – Hệ sinh thái kiến tạo 4.0
Hotline: 024.9999.7777














