Cách tạo bảng trong GG Docs là thao tác quan trọng, giúp bạn tổ chức và trình bày thông tin một cách trực quan, dễ hiểu. Google Docs không chỉ cung cấp nhiều tính năng để tạo bảng, mà còn cho phép người dùng tùy chỉnh bảng theo nhu cầu riêng. Trong bài viết này, chúng ta sẽ cùng khám phá chi tiết về cách tạo bảng trong Google Docs, lưu ý, cũng như một số mẹo hay hữu ích đi kèm.
Tính năng tạo bảng trong Google Docs
Khi làm việc với tài liệu, cách tạo bảng trong GG Docs là một trong những cách hiệu quả để trình bày dữ liệu. Google Docs cung cấp nhiều tính năng nổi bật khi tạo bảng, cho phép người dùng dễ dàng điều chỉnh và thiết kế bảng theo ý thích. Bằng cách này, bạn có thể sắp xếp và tổ chức thông tin một cách rõ ràng, giúp người đọc dễ dàng nắm bắt ý chính và những nội dung quan trọng.
Ngoài ra, Google Docs còn hỗ trợ việc tạo bảng với các hàng và cột có thể tùy chỉnh kích thước, định dạng và màu sắc, giúp tài liệu thêm phần trực quan và sinh động. Việc thêm hoặc xóa hàng/cột cũng rất đơn giản, nhiều người có thể cùng tham gia chỉnh sửa bảng nhằm thúc đẩy sự hợp tác và chia sẻ thông tin hiệu quả hơn.
Cách tạo bảng trong GG Docs đơn giản, dễ dàng
Cách tạo bảng trong GG Docs rất đơn giản, bạn chỉ cần thao tác nhanh với 05 bước dưới đây để tạo một bảng hoàn chỉnh cho công việc cụ thể của mình:
– Bước 1: Truy cập GG Docs bằng tài khoản Google của bạn.
– Bước 2: Tạo một tài liệu mới hoặc mở các tài liệu đã có sẵn trên Google Docs.
– Bước 3: Đặt con trỏ chuột ngay tại vị trí mà bạn muốn chèn bảng >> chọn menu Chèn (Insert) >> chọn Bảng (Table).
– Bước 4: Một menu nhỏ hiển thị, cho phép bạn tạo bảng với số hàng và số cột mong muốn.
– Bước 5: Khi bạn nhấn vào ô cuối cùng trong menu chọn bảng, Google Docs sẽ tự động chèn bảng vào tài liệu của bạn. Lúc này, bạn có thể nhập dữ liệu vào các ô trong bảng và tiến hành tùy chỉnh (nếu cần).
Tùy chỉnh và định dạng bảng trong GG Docs
Sau khi đã áp dụng cách tạo bảng trong GG Docs, bạn có thể dễ dàng tùy chỉnh và định dạng để bảng thêm phần trực quan, rõ ràng và cụ thể. Dưới đây là các bước hướng dẫn để bạn thực hiện điều đó:
Thay đổi kích thước hàng/cột trong bảng
Mỗi hàng và cột trong bảng đều có thể được thay đổi kích thước theo ý muốn. Để thực hiện điều này, bạn chỉ cần đặt con trỏ chuột tại vị trí đường biên giữa các cột hoặc hàng. Khi con trỏ biến thành mũi tên hai chiều, bạn chỉ cần nhấp giữ và kéo để điều chỉnh kích thước theo ý muốn.
Thêm hàng/cột trong bảng
Nếu bạn cần thêm hàng hoặc cột vào bảng, Google Docs cũng cho phép bạn thực hiện điều này một cách đơn giản:
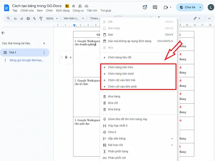
– Bước 1: Click chuột phải vào ô trong bảng – vị trí mà bạn muốn thêm hàng/cột.
– Bước 2: Trong menu hiển thị, bạn có thể linh hoạt với các tùy chọn:
- Chèn hàng bên trên
- Chèn hàng bên dưới
- Chèn hàng vào bên trái
- Chèn hàng vào bên phải
– Bước 3: Sau khi hoàn tất, hàng/cột sẽ được chèn tự động vào bảng của bạn.
Xóa hàng/cột trong bảng
Ngược lại, nếu bạn muốn loại bỏ hàng hoặc cột không còn cần thiết, bạn cũng có thể làm điều này dễ dàng chỉ với 02 bước sau:
– Bước 1: Click chuột phải vào ô bất kỳ trong hàng/cột mà bạn muốn xóa.
– Bước 2: Trong menu hiển thị, hãy nhấn chọn Xóa hàng (Delete row) hoặc Xóa cột (Delete column) tương ứng. Điều này sẽ giúp cho bảng của bạn luôn gọn gàng và sạch sẽ.
Hợp nhất các ô trong bảng
Để gộp nhiều ô thành một ô lớn hơn (ví dụ: tạo tiêu đề chung cho nhiều cột), bạn cũng chỉ cần thực hiện đơn giản với các bước sau:
– Bước 1: Chọn các ô mà bạn muốn hợp nhất trong bảng.
– Bước 2: Click chuột phải vào vùng đã chọn >> chọn Hợp nhất ô (Merge cells).
– Bước 3: Khi hoàn tất thao tác, tất cả các ô mà bạn đã chọn sẽ được hợp thành một ô duy nhất.
Định dạng đường viền/nền bảng
Cách tạo bảng trong GG Docs cũng cho phép bạn thay đổi màu sắc và kiểu đường viền của từng ô hoặc toàn bộ bảng chỉ với vài cú nhấp chuột. Để thực hiện điều này, bạn có thể thao tác nhanh với 03 bước sau:
– Bước 1: Chọn ô, hàng/cột hoặc toàn bộ bảng mà bạn muốn định dạng.
– Bước 2: Trên thanh công cụ phía trên, bạn có thể thấy các tùy chọn:
- Màu đường viền: Biểu tượng hình vuông có đường viền.
- Chiều rộng đường viền: Biểu tượng đường thẳng có mũi tên.
- Màu nền: Biểu tượng hình sơn đổ.
– Bước 3: Tùy chỉnh định dạng bảng linh hoạt theo cách mà bạn muốn.
Căn chỉnh nội dung trong bảng
Ngoài định dạng bảng, thì nội dung trong bảng cũng cần được căn chỉnh phù hợp. Bạn có thể căn giữa, căn trái, hoặc căn phải văn bản trong ô bằng cách sử dụng các tùy chọn căn chỉnh có sẵn trong thanh công cụ. Điều này không chỉ giúp nội dung trở nên trực quan, mà còn tăng tính thẩm mỹ cho toàn bộ bảng.
– Bước 1: Chọn các ô, hàng hoặc cột chứa nội dung mà bạn muốn căn chỉnh.
– Bước 2: Tùy chọn biểu tượng căn chỉnh văn bản trên thanh công cụ (căn trái, căn giữa, căn phải, hoặc căn đều).
*Để căn chỉnh nội dung theo chiều dọc (trên, giữa, dưới của ô), bạn hãy nhấp chuột phải vào bảng >> chọn Tùy chọn cho bảng. Trong cửa sổ mới, chọn Căn chỉnh ô để tùy chỉnh nội dung trong bảng theo cách mà mình muốn.
Cách xóa bảng trong GG Docs “nhanh chóng”
Khi bạn không còn cần một bảng nào đó nữa, bạn có thể xóa nó đi chỉ với vài thao tác:
– Bước 1: Nhấp chuột phải vào bất kỳ đâu trong bảng bạn muốn xóa.
– Bước 2: Trong menu hiển thị, hãy chọn Xóa bảng (Delete table). Ngay lập tức, toàn bộ bảng sẽ biến mất khỏi tài liệu của bạn.
*Nếu chọn nhầm, bạn có thể Ctrl + Z để hoàn tác thao tác vừa thực hiện. Điều này sẽ giúp tiết kiệm thời gian và giảm bớt rắc rối khi làm việc với bảng trong tài liệu.
Tại sao nên tạo bảng trong Google Docs?
Cách tạo bảng trong GG Docs không chỉ là một tính năng cơ bản, mà còn là một công cụ mạnh mẽ giúp tăng tính trực quan và hiệu quả tài liệu của bạn. Dưới đây là những lý do chính giải đáp tại sao bạn nên tận dụng triệt để tính năng này:
Trình bày thông tin trực quan & dễ hiểu
Cách tạo bảng trong GG Docs cho phép bạn sắp xếp dữ liệu một cách có cấu trúc, phân loại thông tin dễ dàng vào các hàng hoặc cột. Thay vì một đoạn văn bản dài và khó đọc, bảng giúp bạn trình bày dữ liệu một cách trực quan, giúp người đọc dễ dàng nắm bắt ý chính, tìm kiếm thông tin và hiểu được mối quan hệ giữa các mục. Điều này rất hữu ích với những tài liệu có nhiều con số, danh mục, hoặc cần liệt kê các bước theo trình tự.
Nâng cao tính chuyên nghiệp và thẩm mỹ của tài liệu
Một tài liệu được trình bày với các bảng rõ ràng, cụ thể luôn tạo ấn tượng tích cực. Cách tạo bảng trong GG Docs giúp phá vỡ sự đơn điệu của văn bản thuần túy, tạo điểm nhấn và làm cho bố cục trang trở nên cân đối, dễ nhìn hơn. Đây là một điều cần thiết đối với các báo cáo chuyên nghiệp, tài liệu học thuật, hồ sơ cá nhân hoặc bất kỳ văn bản nào yêu cầu sự chỉnh chu và tính thẩm mỹ cao.
Đơn giản hóa việc phân tích và ra quyết định chiến lược
Khi các thông tin được đặt cạnh nhau trong các cột, việc so sánh và đối chiếu trở nên vô cùng đơn giản. Bạn có thể nhanh chóng nhận ra sự khác biệt, tìm kiếm xu hướng, hoặc đối chiếu các yếu tố để đưa ra kết luận. Chẳng hạn như, bạn có thể áp dụng cách tạo bảng trong GG Docs để so sánh đặc tính sản phẩm, kết quả khảo sát qua các giai đoạn, hoặc phân tích chi phí giữa các hạng mục – một tính năng đặc biệt hữu ích trong việc ra quyết định dựa trên dữ liệu.
Tối ưu hóa việc sắp xếp và quản lý nội dung
Cách tạo bảng trong GG Docs không chỉ dừng lại ở việc hiển thị số liệu, mà bạn còn có thể sử dụng bảng để lên kế hoạch công việc, thời khóa biểu, danh sách kiểm tra, hoặc các biểu mẫu đơn giản khác. Bằng cách định nghĩa rõ ràng các ô và cột, bảng giúp bạn quản lý và cập nhật nội dung một cách có hệ thống, đảm bảo thông tin luôn được sắp xếp ngăn nắp và dễ dàng truy cập.
Thúc đẩy hợp tác và tăng cường hiệu suất làm việc nhóm
Khi làm việc nhóm trên một tài liệu có bảng, mọi thành viên đều có thể dễ dàng theo dõi các thay đổi, chỉnh sửa và đóng góp vào dữ liệu đã được tổ chức. Sự rõ ràng trong cấu trúc bảng giúp giảm thiểu hiểu lầm, tăng cường sự phối hợp và đảm bảo mọi người đều nắm bắt được thông tin cập nhật và chính xác.
Mẹo và thủ thuật khi làm việc với bảng trong Google Docs
Để áp dụng cách tạo bảng trong GG Docs hiệu quả, bạn có thể tham khảo một số mẹo hay và lưu ý hữu ích dưới đây:
Sử dụng phím tắt để di chuyển nhanh trong bảng
Để tiết kiệm thời gian, bạn có thể sử dụng phím tắt để di chuyển giữa các ô trong bảng. Sử dụng phím Tab để di chuyển sang ô bên phải và Shift + Tab để quay lại ô bên trái. Điều này sẽ giúp bạn làm việc nhanh chóng hơn mà không cần phải sử dụng chuột.
Tự động điều chỉnh kích thước cột/hàng theo nội dung
Google Docs tuy không có tính năng AutoFit rõ ràng như Microsoft Word, nhưng vẫn cho phép bạn điều chỉnh kích thước cột/hàng theo nội dung nhanh chóng bằng cách kéo đúp chuột vào đường biên cột/hàng. Khi con trỏ biến thành mũi tên hai chiều, bạn hãy nhấn đúp chuột. Google Docs sẽ tự động điều chỉnh chiều rộng cột/hàng để vừa với nội dung dài nhất trong cột/hàng đó.
Cài đặt nâng cao với “Tùy chọn cho bảng”
Trong Google Docs, bạn có thể truy cập vào “Tùy chọn cho bảng” để điều chỉnh nhiều tùy chọn nâng cao hơn. Tại đây, bạn có thể điều chỉnh đường viền, khoảng cách giữa các ô, hoặc màu nền cho toàn bộ bảng hoặc từng ô riêng lẻ.
Đổi màu nền từng hàng hoặc từng ô để dễ nhận biết
Để bảng tính thêm trực quan và dễ nhận biết, bạn có thể thay đổi màu nền của từng hàng hoặc từng ô. Điều này không chỉ giúp phân biệt các phần khác nhau trong bảng, mà còn tạo điểm nhấn cho thông tin quan trọng.
Sử dụng bảng để tạo bố cục văn bản (ẩn đường viên)
Ngoài việc tạo bảng trong Docs để trình bày dữ liệu, bạn cũng có thể sử dụng bảng để tạo bố cục cho văn bản. Bằng cách ẩn đường viền của bảng, bạn có thể sắp xếp các đoạn văn bản theo cách mà bạn mong muốn mà vẫn giữ cho tài liệu được gọn gàng và ngăn nắp.
Ngắt trang cho bảng lớn
Nếu bảng của bạn quá lớn và không vừa với một trang, bạn có thể sử dụng tính năng ngắt trang để đảm bảo bảng được trình bày rõ ràng. Đơn giản, bạn chỉ cần nhấp vào vị trí mà mình muốn ngắt trang, sau chọn Insert (Chèn) >> chọn Break (Ngắt) và Page Break (Ngắt trang). Điều này sẽ giúp bạn sử dụng cách tạo bảng trong GG Docs hiệu quả, đồng thời duy trì sự chuyên nghiệp cho tài liệu.
Câu hỏi thường gặp
1. Có thể sao chép bảng từ Word hoặc Excel vào Google Docs không?
Có. Bạn có thể sao chép bảng từ Microsoft Word hoặc Excel và dán trực tiếp vào Google Docs. Tuy nhiên, một số định dạng có thể bị mất và bạn cần kiểm tra lại sau khi dán.
2. Google Docs có hỗ trợ đánh số tự động trong bảng không?
Không. Cách tạo bảng trong GG Docs hiện tại không hỗ trợ đánh số tự động. Bạn cần tự tay nhập số thứ tự vào từng ô trong bảng.
3. Có thể di chuyển bảng đến vị trí khác trong tài liệu Docs không?
Có. Bạn có thể di chuyển bảng bằng cách nhấp chuột vào bảng, giữ chuột và kéo nó đến vị trí mới trong tài liệu.
4. Xoay ngang bảng trong Google Docs được không?
Không. Google Docs không hỗ trợ tính năng xoay ngang bảng. Tuy nhiên, bạn có thể sử dụng hình ảnh chụp bảng và xoay nó trong các ứng dụng chỉnh sửa hình ảnh trước khi chèn tài liệu.
5. Có thể chèn hình ảnh hoặc biểu tượng vào ô trong bảng Google Docs không?
Có. Bạn có thể dễ dàng chèn hình ảnh hoặc biểu tượng vào ô trong bảng để tài liệu thêm phần trực quan, rõ ràng.
6. Google Docs có hỗ trợ sắp xếp dữ liệu trong bảng không?
Hiện tại, Google Docs không hỗ trợ tính năng sắp xếp dữ liệu trong bảng. Bạn cần thực hiện việc này thủ công hoặc chuyển dữ liệu sang Google Sheets để thực hiện việc sắp xếp.
7. Google Docs có giới hạn số hàng/cột trong bảng không?
Không. Google Docs không có giới hạn cụ thể về số lượng hàng và cột trong bảng, nhưng hiệu suất có thể bị ảnh hưởng nếu bảng quá lớn.
>>> Xem thêm: Cách đánh số trang trong Google Doc
Lời kết
Trên đây là những hướng dẫn chi tiết về cách tạo bảng trong GG Docs, giúp bạn dễ dàng trình bày và quản lý thông tin một cách khoa học, rõ ràng. Hy vọng bài viết cũng sẽ mang đến cho bạn những kiến thức hữu ích để tối ưu hóa việc soạn thảo văn bản trên Google Tài liệu.
Ngoài ra, người dùng nên đăng ký gói Google Docs bản quyền bằng cách đăng ký ngay gói Google Workspace chính hãng.
Nếu có thắc mắc, bạn cũng đừng quên có thể trực tiếp liên hệ với HVN Group qua các kênh thông tin “chính thức” bên dưới để nhận được sự hỗ trợ sớm nhất.
Fanpage: HVN Group – Hệ sinh thái kiến tạo 4.0
Hotline: 024.9999.7777




















