Bạn cảm thấy nhàm chán với vẻ ngoài đơn điệu của hộp thư mặc định hay gặp khó khăn trong việc quản lý hàng trăm email mỗi ngày? Việc thay đổi giao diện Outlook không chỉ là một cách để “làm mới” không gian làm việc số, mà còn là giải pháp đột phá giúp tăng cường khả năng tập trung và bảo vệ thị lực. Trong bài viết này, HVN Group sẽ hướng dẫn bạn cách tùy chỉnh giao diện Outlook từ cơ bản đến nâng cao, giúp bạn biến ứng dụng thành một trợ lý đắc lực và chuyên nghiệp hơn bao giờ hết.
Cách thay đổi giao diện Outlook trên máy tính/laptop
Việc thay đổi giao diện Outlook trên máy tính giúp người dùng cá nhân hóa trải nghiệm, giảm mỏi mắt và làm việc hiệu quả hơn. Trên Outlook phiên bản Windows và Mac, bạn có thể dễ dàng điều chỉnh màu sắc, chế độ tối và bố cục hiển thị chỉ với vài thao tác đơn giản.
Tùy chỉnh chủ đề (Theme) và màu sắc hiển thị
Theme là yếu tố quan trọng khi tùy chỉnh giao diện Outlook, cho phép bạn thay đổi toàn bộ màu sắc của giao diện theo sở thích. Hơn nữa, việc lựa chọn theme phù hợp cũng giúp giao diện trở nên dễ nhìn và đồng bộ hơn.
1. Các theme phổ biến trong Outlook
- Colorful (nhiều màu, mặc định)
- White (trắng, tối giản)
- Gray (xám trung tính)
- Black (đen – giao diện tối)
2. Cách thay đổi:
– Bước 1: Mở ứng dụng Outlook hiện có trên máy tính của bạn.
– Bước 2: Nhấn chọn tab File >> chọn Options.
– Bước 3: Trong tab General, hãy tìm mục Office Theme >> chọn theme mà bạn muốn.
– Bước 4: Nhấn OK để áp dụng.
Sau khi hoàn tất, giao diện Outlook sẽ được thay đổi ngay lập tức trên toàn bộ ứng dụng.
Bật Dark Mode trong Outlook
Nếu bạn thường xuyên phải xử lý email vào sáng sớm hoặc tối muộn, việc điều chỉnh giao diện tối là rất cần thiết. Điều này không chỉ đơn thuần là thay đổi về thẩm mỹ, mà còn mang lại những giá trị thực tế cho sức khỏe và hiệu suất công việc.
– Bước 1: Mở ứng dụng MS Outlook trên máy tính/laptop.
– Bước 2: Tại giao diện chính, nhấp vào thẻ File ở góc trên bên trái màn hình >> chọn Options.
– Bước 3: Cửa sổ Outlook Options sẽ xuất hiện, cho phép bạn thiết lập và tùy chỉnh các tính năng của Outlook.
– Bước 4: Chọn mục General trong danh sách bên trái để truy cập các thiết lập chung, bao gồm tùy chỉnh giao diện.
– Bước 5: Tại mục Office Theme, nhấp vào danh sách thả xuống >> chọn Black để kích hoạt chế độ giao diện tối.
– Bước 6: Nhấn OK để xác nhận lưu thay đổi. Giao diện Outlook sẽ ngay lập tức chuyển sang Dark Mode trên toàn bộ ứng dụng.
*Lưu ý: Outlook cho phép bật hoặc tắt nền tối riêng cho từng email bằng nút Toggle Background trong khung đọc thư, giúp linh hoạt hơn khi xem nội dung.
Tùy chỉnh bố cục giao diện Outlook
Bên cạnh màu sắc, việc tùy chỉnh bố cục giao diện Outlook giúp người dùng quản lý email khoa học hơn, đồng thời tối ưu không gian hiển thị theo nhu cầu sử dụng:
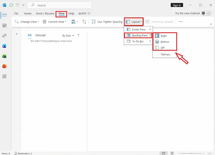
1. Thay đổi vị trí Reading Pane
Reading Pane là khu vực hiển thị nội dung email. Bạn có thể điều chỉnh vị trí của khung đọc thư để phù hợp với thói quen làm việc:
– Bước 1: Mở Microsoft Outlook và truy cập giao diện chính.
– Bước 2: Trên thanh công cụ phía trên, nhấp chọn tab View để mở các tùy chọn hiển thị.
– Bước 3: Tiếp tục nhấp chọn Reading Pane trong tùy chọn Layout để hiển thị các thiết lập liên quan đến khung đọc thư.
– Bước 4: Tại đây, bạn có thể chọn một trong 3 tùy chọn:
- Right: Hiển thị khung đọc thư ở bên phải danh sách email
- Bottom: Hiển thị khung đọc thư phía dưới danh sách email
- Off: Tắt khung đọc thư, chỉ hiển thị danh sách email
Sau khi lựa chọn, Outlook sẽ áp dụng thay đổi ngay lập tức, giúp bạn tối ưu không gian hiển thị và trải nghiệm đọc email theo nhu cầu sử dụng.
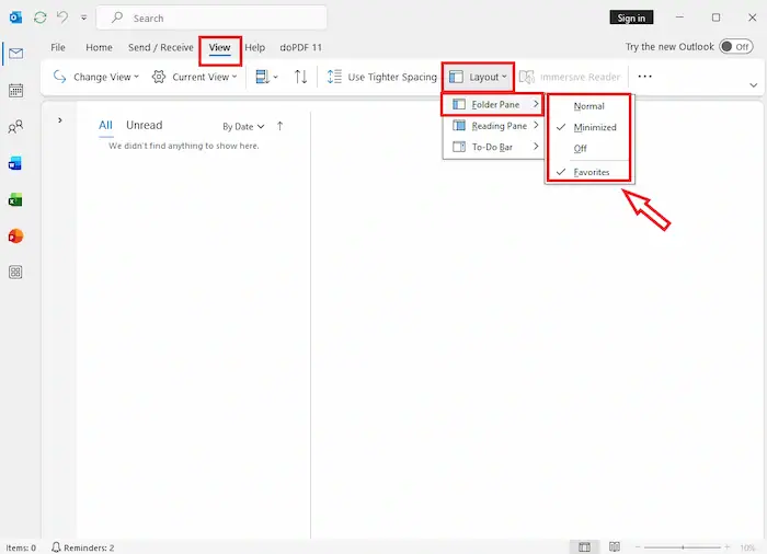
2. Ẩn/hiện Folder Pane
Bảng thư mục (Folder Pane) thường nằm ở phía bên trái là nơi quản lý các hộp thư đến, thư đã gửi và các thư mục lưu trữ khác. Tuy nhiên, nếu bạn sở hữu một màn hình nhỏ hoặc muốn có không gian tối đa để đọc nội dung email, việc tùy chỉnh ẩn hoặc hiện bảng này là vô cùng cần thiết để tối ưu hóa diện tích hiển thị.
– Bước 1: Mở Microsoft Outlook và truy cập giao diện chính.
– Bước 2: Trên thanh công cụ, nhấp vào tab View để mở các tùy chọn hiển thị.
– Bước 3: Trong nhóm công cụ của tab View, click mục Layout >> nhấp vào Folder Pane để hiển thị các thiết lập liên quan đến khung thư mục.
– Bước 4: Outlook lúc này cung cấp ba chế độ hiển thị Folder Pane tương ứng:
- Normal: Hiển thị đầy đủ danh sách thư mục như Inbox, Sent, Drafts
- Minimized: Thu gọn Folder Pane để tiết kiệm không gian làm việc
- Off: Ẩn hoàn toàn Folder Pane, giúp giao diện trở nên gọn gàng hơn
Sau khi lựa chọn, thay đổi sẽ được áp dụng ngay lập tức, giúp bạn linh hoạt điều chỉnh giao diện Outlook theo nhu cầu sử dụng.
Cách thay đổi giao diện Outlook trên thiết bị di động
Trên ứng dụng Outlook dành cho điện thoại (Android và iOS), khả năng tùy chỉnh giao diện không đa dạng như phiên bản máy tính. Tuy nhiên, người dùng vẫn có thể thay đổi giao diện cơ bản, đặc biệt là bật chế độ tối (Dark Mode) và điều chỉnh một số thiết lập hiển thị để phù hợp với thói quen sử dụng.
Bật Dark Mode theo hệ thống
Outlook trên điện thoại cho phép bật Dark Mode theo cài đặt hệ thống của thiết bị, giúp giao diện đồng bộ và dễ chịu hơn khi sử dụng trong điều kiện ánh sáng yếu.
– Bước 1: Mở ứng dụng Outlook trên điện thoại từ màn hình chính hoặc danh sách ứng dụng.
– Bước 2: Nhấn vào ảnh đại diện hoặc biểu tượng menu ở góc trên bên trái hoặc bên phải màn hình để mở menu cài đặt.
– Bước 3: Kéo xuống và chọn Settings (Cài đặt) để truy cập các tùy chỉnh của ứng dụng.
– Bước 4: Trong cửa sổ Settings, tìm và nhấn chọn mục Appearance (Hiển thị & Giao diện) để điều chỉnh chế độ hiển thị.
– Bước 5: Chọn System default để đồng bộ giao diện với cài đặt hệ thống của điện thoại hoặc chọn Dark để bật Dark Mode trực tiếp trong ứng dụng.
Sau khi thiết lập, giao diện Outlook sẽ tự động chuyển sang chế độ tối, giúp giảm mỏi mắt và dễ chịu hơn khi sử dụng vào ban đêm.
Tùy chỉnh giao diện có sẵn
Ngoài Dark Mode, Outlook trên điện thoại còn cung cấp một số tùy chỉnh giao diện cơ bản giúp người dùng cá nhân hóa trải nghiệm.
– Bước 1: Mở ứng dụng Outlook trên điện thoại và nhấn vào ảnh đại diện hoặc biểu tượng menu ở góc trên màn hình để truy cập menu cài đặt.
– Bước 2: Chọn Settings (Cài đặt) trong menu để mở các tùy chỉnh của ứng dụng.
– Bước 3: Trong mục Mail settings (Cài đặt thư), nhấn vào Tổ chức email để thay đổi cách hiển thị email và tùy chỉnh ngăn đọc phù hợp nhu cầu thực tế.
– Bước 4: Nhấn vào Tùy chọn trượt nhanh để điều chỉnh các thao tác vuốt trên từng email, chẳng hạn như xóa, lưu trữ hoặc đánh dấu email.
Sau khi thực hiện xong các bước trên, giao diện Outlook trên điện thoại sẽ được cá nhân hóa theo nhu cầu, giúp thao tác thuận tiện hơn và phù hợp với thói quen sử dụng hàng ngày.
Cách thay đổi giao diện Outlook trên web
Outlook Web cung cấp nhiều tùy chọn giúp người dùng thay đổi giao diện nhanh chóng, bao gồm thay đổi theme, bật Dark Mode và tùy chỉnh bố cục hiển thị email. Việc này giúp trải nghiệm sử dụng trực quan hơn, giảm mỏi mắt và tối ưu thao tác làm việc.
Thay đổi theme trên Outlook web
Theme quyết định màu sắc tổng thể và phong cách hiển thị của Outlook Web. Việc chọn theme phù hợp giúp không gian làm việc trở nên trực quan, dễ chịu hơn và mang phong cách cá nhân của bạn.
– Bước 1: Mở trình duyệt và truy cập Outlook Web tại địa chỉ outlook.office.com.
– Bước 2: Tiến hành đăng nhập ứng dụng với tài khoản Microsoft đã đăng ký.
– Bước 3: Nhấp vào biểu tượng Cài đặt (Settings) hình bánh răng ở góc trên bên phải màn hình.
– Bước 4: Trong menu cài đặt nhanh, tìm phần Theme >> chọn theme bạn muốn sử dụng, giao diện sẽ thay đổi ngay lập tức để áp dụng màu sắc và hình nền mới.
– Bước 5: Nhấn lưu cài đặt để tiếp tục sử dụng Outlook Web với theme mới.
Bật Dark Mode Outlook Web
Tương tự như trên Desktop, Outlook cũng cung cấp tùy chọn Dark Mode giúp giảm mỏi mắt, tiết kiệm năng lượng màn hình và mang lại trải nghiệm hiện đại khi làm việc vào ban đêm:
– Bước 1: Mở Outlook Web và đăng nhập vào tài khoản Microsoft của bạn.
– Bước 2: Nhấp vào biểu tượng Cài đặt (Settings) hình bánh răng ở góc trên bên phải.
– Bước 3: Tại menu cài đặt nhanh, tìm mục Dark Mode (Giao diện) và nhấp vào công tắc bật/tắt.
– Bước 4: Khi công tắc được bật, giao diện Outlook Web sẽ chuyển sang chế độ tối ngay lập tức, giúp giảm mỏi mắt và tiết kiệm năng lượng màn hình.
Tại sao nên thay đổi giao diện trong Outlook?
Trong môi trường làm việc số, một giao diện Outlook khoa học không chỉ mang lại giá trị thẩm mỹ, mà còn là chìa khóa để tối ưu hóa hiệu suất. Việc làm mới diện mạo hòm thư giúp bạn loại bỏ sự nhàm chán và nâng cao trải nghiệm xử lý công việc hàng ngày.
1. Tăng cường hiệu suất và tối ưu hóa sự tập trung
Giao diện mặc định thường chứa nhiều thanh công cụ gây xao nhãng. Chuyển sang chế độ Simplified Ribbon hoặc điều chỉnh mật độ hiển thị giúp tinh gọn không gian, loại bỏ nhiễu thị giác để bạn tập trung tối đa vào nội dung quan trọng, đồng thời giúp việc truy cập thông tin trở nên nhanh chóng hơn.
2. Bảo vệ thị lực với Chế độ tối (Dark Mode)
Làm việc lâu với màn hình trắng sáng dễ gây mỏi mắt và đau đầu, đặc biệt là vào ban đêm. Kích hoạt Dark Mode giúp giảm ánh sáng xanh, bảo vệ thị lực và tạo cảm giác dễ chịu hơn. Ngoài ra, giao diện tối còn mang lại vẻ ngoài hiện đại và giúp tiết kiệm pin cho các thiết bị di động.
3. Tùy biến không gian làm việc riêng
Mỗi người có một tư duy sắp xếp công việc khác nhau. Việc thay đổi chủ đề, màu sắc và bố cục ngăn đọc giúp bạn sở hữu một không gian làm việc đậm chất cá nhân. Một giao diện thuận mắt sẽ tạo thêm cảm hứng và động lực để bạn giải quyết khối lượng email khổng lồ.
4. Nâng cấp trải nghiệm với các tính năng và công nghệ mới
Việc chuyển đổi sang giao diện mới đồng nghĩa với việc bạn được trải nghiệm những cải tiến mới nhất từ Microsoft. Các tính năng thông minh như nhắc nhở tự động, tích hợp Microsoft 365 sâu rộng và sự đồng bộ mượt mà giữa các thiết bị sẽ giúp luồng công việc của bạn luôn trôi chảy.
Lỗi thường gặp và cách khắc phục khi thay đổi giao diện Outlook
Trong quá trình thay đổi giao diện Outlook, người dùng đôi khi có thể gặp phải một số sự cố ảnh hưởng đến hiệu suất làm việc. Bằng việc hiểu rõ nguyên nhân, cách xử lý lỗi sẽ đơn giản hơn rất nhiều:
Không đổi được theme Outlook
Nếu bạn gặp tình trạng không thể thay đổi theme trong Outlook, nguyên nhân thường xuất phát từ hai lý do chính: phiên bản Outlook bạn đang sử dụng không hỗ trợ theme hoặc tính năng theme bị hạn chế do cài đặt của tổ chức.
Cách khắc phục:
- Kiểm tra phiên bản Outlook: Đảm bảo bạn đang sử dụng phiên bản mới nhất. Nếu chưa, hãy cập nhật Outlook để được hỗ trợ đầy đủ tính năng theme.
- Chọn theme phù hợp: Nhấn chọn File >> Options >> General >> Office Theme và đảm bảo theme bạn chọn được hỗ trợ bởi phiên bản Outlook.
- Trường hợp Outlook công ty: Nếu bạn đang dùng phiên bản doanh nghiệp, tính năng thay đổi theme có thể bị hạn chế. Hãy liên hệ bộ phận IT để kiểm tra và cấp quyền thay đổi theme nếu cần.
Dark Mode Outlook không hoạt động
Dark Mode là tính năng hữu ích nhưng đôi khi không hoạt động do kích hoạt chưa đúng cách, xung đột với thiết lập hệ thống (đối với Outlook trên điện thoại), hoặc phiên bản Outlook quá cũ.
Cách khắc phục:
- Trên máy tính: Hãy nhấn chọn File >> Options >> General >> Office Theme, chọn Black hoặc Dark Gray, sau đó nhấn OK.
- Trên điện thoại: Vào Settings >> Appearance, bật Dark Mode hoặc chọn System default để đồng bộ với hệ thống.
- Khởi động lại Outlook: Nếu Dark Mode vẫn không hiển thị, hãy đóng và mở lại ứng dụng để áp dụng thiết lập mới.
Giao diện Outlook bị lỗi, hiển thị sai
Nếu Outlook hiển thị giao diện sai hoặc lỗi, nguyên nhân thường là xung đột với add-in, dữ liệu cache bị lỗi, hoặc sự cố trình duyệt (đối với Outlook Web).
Cách khắc phục:
- Tắt add-in không cần thiết: Hãy vào File >> Options >> Add-ins >> COM Add-ins >> Go…, bỏ chọn các add-in không cần thiết và nhấn OK.
- Xóa cache Outlook: Đóng ứng dụng, xóa cache và mở lại Outlook để làm mới dữ liệu.
- Với Outlook Web: Hãy làm mới trang, đăng nhập lại hoặc xóa cache trình duyệt để khắc phục sự cố hiển thị.
Outlook không lưu cài đặt thay đổi giao diện
Khi Outlook không lưu các thay đổi giao diện, nguyên nhân có thể là quyền truy cập bị giới hạn, dữ liệu người dùng bị lỗi, hoặc tính năng đồng bộ cài đặt chưa hoạt động.
Cách khắc phục:
- Kiểm tra quyền truy cập: Đảm bảo tài khoản của bạn không bị hạn chế bởi chính sách doanh nghiệp.
- Đăng xuất và đăng nhập lại: Cách này giúp đồng bộ lại cài đặt và áp dụng thay đổi mới.
- Khôi phục cài đặt mặc định: Nếu vẫn không lưu được, hãy vào File >> Options >> General >> Reset và thử thay đổi lại giao diện.
Mẹo nhỏ để giao diện Outlook chuyên nghiệp hơn
Để biến Outlook từ một hòm thư thông thường thành một trung tâm điều khiển công việc hiệu quả, bạn có thể áp dụng một số tùy chỉnh sâu hơn dưới đây:
- Kích hoạt Focused Inbox (Hộp thư tập trung): Đây là bộ lọc thông minh giúp Outlook tự động tách các email quan trọng vào tab “Focused” và chuyển các thư quảng cáo, thông báo hệ thống vào tab “Other”. Điều này giúp bạn xử lý các ưu tiên hàng đầu mà không bị xao nhãng bởi rác dữ liệu.
- Tùy chỉnh mật độ hiển thị: Nếu bạn có lượng email lớn, hãy chọn chế độ Compact. Chế độ này thu hẹp khoảng cách giữa các dòng trong danh sách thư, cho phép bạn bao quát nhiều thông tin hơn trên một trang màn hình mà không cần cuộn chuột liên tục.
- Sử dụng Reading Pane linh hoạt: Với các màn hình máy tính hiện đại có chiều ngang rộng, bạn nên đặt ngăn đọc ở phía bên phải. Cách bố trí này cho phép bạn vừa nhìn thấy danh sách tiêu đề thư bên trái, vừa đọc được nội dung chi tiết bên phải, giúp tốc độ duyệt thư tăng lên đáng kể.
- Thu gọn thanh công cụ: Giao diện mặc định thường hiển thị quá nhiều nút bấm. Bạn có thể nhấn vào mũi tên nhỏ ở góc phải thanh công cụ để chuyển sang dạng rút gọn. Việc này chỉ giữ lại những tính năng bạn thực sự dùng hàng ngày, giúp không gian làm việc trở nên thoáng đãng và hiện đại hơn.
Câu hỏi thường gặp
1. Thay đổi giao diện Outlook có ảnh hưởng dữ liệu không?
Không. Việc thay đổi giao diện chỉ thay đổi cách hiển thị hình ảnh, toàn bộ nội dung email và danh bạ của bạn vẫn được giữ nguyên vẹn.
2. Có thể đặt giao diện Outlook riêng cho từng tài khoản không?
Không hoàn toàn. Trên ứng dụng máy tính, giao diện (như màu sắc, chủ đề) thường áp dụng chung cho toàn bộ ứng dụng. Trên bản web, bạn có thể tùy chỉnh riêng nếu đăng nhập bằng các trình duyệt khác nhau.
3. Outlook miễn phí có đổi giao diện được không?
Có. Người dùng bản miễn phí (Outlook.com) vẫn có thể sử dụng các tính năng cơ bản như đổi màu nền, chủ đề và Chế độ tối (Dark Mode).
4. Dark Mode Outlook có tiết kiệm pin không?
Có. Nếu bạn sử dụng màn hình OLED, các điểm ảnh đen sẽ được tắt hoàn toàn giúp tiết kiệm pin, Tuy nhiên, nếu là màn hình LCD thông thường, nó chủ yếu chỉ giúp dịu mắt.
Lời kết
Việc thay đổi giao diện Outlook không chỉ giúp không gian làm việc trở nên mới mẻ, mà còn là cách để bạn tối ưu hóa hiệu suất xử lý email hàng ngày. Dù bạn ưu tiên sự hiện đại của phiên bản Outlook mới hay vẻ ngoài cổ điển, chuyên nghiệp của phiên bản cũ, Microsoft đều cung cấp đủ các tùy chọn tùy chỉnh từ màu sắc, chế độ Dark Mode cho đến cách sắp xếp ngăn đọc thư.
Nếu quá trình thực hiện bạn gặp bất kỳ khó khăn kỹ thuật nào hoặc muốn tối ưu hóa hệ thống email doanh nghiệp cho đơn vị của mình, đừng ngần ngại kết nối với chúng tôi. Đội ngũ chuyên gia và tư vấn viên tại HVN Group luôn sẵn sàng lắng nghe, giải đáp và hỗ trợ bạn 24/7 để đảm bảo trải nghiệm làm việc số luôn mượt mà và hiệu quả nhất.
Fanpage: HVN Group – Hệ sinh thái kiến tạo 4.0
Hotline: 024.9999.7777




















![[THÔNG BÁO] Cập nhật Chính sách giá & Nâng cấp Đặc quyền Hệ sinh thái Google Cloud/Workspace 39 [THÔNG BÁO] Cập Nhật Chính Sách Giá & Nâng Cấp Đặc Quyền Hệ Sinh Thái Google CloudWorkspace](https://hvn.vn/wp-content/uploads/2026/03/THONG-BAO-Cap-nhat-Chinh-sach-gia-Nang-cap-Dac-quyen-He-sinh-thai-Google-CloudWorkspace.webp)

![Cách khắc phục lỗi không gõ được tiếng Việt trên Google Docs [2026] 41 Cách Khắc Phục Lỗi Không Gõ được Tiếng Việt Trên Google Docs (Thành Công 100%](https://hvn.vn/wp-content/uploads/2026/03/Cach-khac-phuc-loi-khong-go-duoc-tieng-Viet-tren-Google-Docs-Thanh-cong-100.webp)

