Khi xử lý những tài liệu dài trong Word, việc giữ cho tiêu đề luôn xuất hiện ở vị trí dễ quan sát là yếu tố then chốt giúp người đọc nắm bắt thông tin hiệu quả. Dù bạn đang làm việc với một bảng dữ liệu kéo dài qua nhiều trang hay muốn cố định tên báo cáo ở đầu mỗi trang giấy, tính năng lặp lại tiêu đề trong Word chính là giải pháp tối ưu. Bài viết này sẽ hướng dẫn chi tiết các cách lặp lại tiêu đề cho cả bảng biểu và văn bản, giúp tài liệu của bạn trở nên chuyên nghiệp, khoa học và dễ theo dõi hơn bao giờ hết.
Cách lặp lại tiêu đề ở đầu trang trong Word
Để tiêu đề chính luôn xuất hiện ở vị trí trên cùng của mọi trang giấy, bạn có thể sử dụng công cụ Header. Điều này giúp tạo một khu vực cố định với nội dung tiêu đề lặp lại trên toàn bộ tài liệu:
Lặp lại tiêu đề chính trong Word bằng công cụ Header (Chèn trực tiếp)
Đây là cách đơn giản nhất để cố định tiêu đề văn bản ở đầu trang:
– Bước 1: Nhấn đúp chuột vào khoảng trống ở phần mép trên cùng của bất kỳ trang nào trong file Word mà bạn muốn lặp lại tiêu đề.
– Bước 2: Lúc này, khu vực Header sẽ hiển thị. Bạn chỉ cần nhập nội dung tiêu đề chính mà mình muốn lặp lại vào đây.
– Bước 3: Bạn cũng có thể bôi đen tiêu đề để căn giữa, đổi màu, tăng kích thước hoặc đổi font chữ sao cho nổi bật và đồng nhất với văn bản.
– Bước 4: Sau khi chỉnh sửa xong, hãy nhấn Close Header and Footer trên thanh Ribbon hoặc nhấn phím Esc để thoát.
Bây giờ, mọi trang trong file của bạn đều sẽ hiển thị tiêu đề này ở vị trí đầu trang một cách đồng bộ.
Lặp lại tiêu đề chính bằng tính năng Field (Tự động cập nhật)
Nếu bạn muốn tiêu đề ở đầu trang tự động cập nhật theo tiêu đề chương (Heading) trong bài, hãy sử dụng tính năng Style Ref:
– Bước 1: Mở phần Header & Folder bằng cách nhấn đúp chuột vào đầu trang.
– Bước 2: Trên thanh công cụ, chọn thẻ Insert >> Quick Parts >> Field…
– Bước 3: Trong danh sách hiện ra, hãy tìm và chọn mục StyleRef.
– Bước 4: Ở cột bên cạnh, chọn Style mà bạn đã đặt cho tiêu đề chính (ví dụ: Heading 1) >> nhấn OK để hoàn tất tùy chọn.
Kết quả là, mỗi khi bạn sang một chương mới (Heading 1 mới), tiêu đề ở đầu trang sẽ tự động thay đổi theo nội dung của chương đó.
Tắt tính năng lặp lại tiêu đề chính trong Word
Nếu bạn không muốn tiêu đề xuất hiện ở tất cả các trang (chẳng hạn như: trang bìa hoặc trang cuối không có tiêu đề), bạn có thể linh hoạt áp dụng 1 trong các cách bỏ lặp lại tiêu đề trong Word sau:
- Xóa hoàn toàn: Nhấn đúp chuột vào phần Header, xóa nội dung tiêu đề và nhấn Esc. Tiêu đề sẽ biến mất ở tất cả các trang.
- Chỉ xóa ở trang đầu tiên: Nhấn đúp vào Header, tại thẻ Header & Footer, tích vào ô Different First Page. Lúc này tiêu đề sẽ biến mất ở trang đầu nhưng vẫn giữ lại ở các trang sau.
- Ngắt phần (Section Break): Nếu bạn muốn trang này có tiêu đề nhưng trang khác có tiêu đề khác, bạn cần sử dụng tính năng Breaks ở mục Layout >> chọn Next Page và bỏ chọn Link to Previous.
02 Cách lặp lại tiêu đề bảng trong Word đơn giản, dễ dàng
Microsoft Word cũng cung cấp nhiều phương thức để cố định dòng tiêu đề của bảng khi chuyển sang trang mới. Dưới đây là hai cách lặp lại tiêu đề trong Word cho bảng phổ biến nhất mà bạn có thể áp dụng trên mọi phiên bản Word từ 2013, 2016, 2019 cho đến Microsoft 365:
Lặp lại tiêu đề trong Word bằng tính năng Repeat Header Rows
Việc lặp lại tiêu đề bảng trong Word bằng tính năng Repeat Header Rows là cách nhanh nhất, và cũng phổ biến nhất nhờ thao tác trực tiếp trên thanh công cụ (Ribbon):
– Bước 1: Mở file Word, tìm đến bảng cần xử lý. Sử dụng chuột để bôi đen (chọn) dòng tiêu đề hoặc các dòng mà bạn muốn lặp lại.
– Bước 2: Trên thanh công cụ, lúc này sẽ xuất hiện tab Table Layout (thường nằm ở phía cuối cùng bên phải).
– Bước 3: Tại nhóm công cụ Data, bạn nhấn chuột vào nút Repeat Header Rows.
Ngay lập tức, khi bạn kéo xuống các trang tiếp theo của bảng, dòng tiêu đề sẽ tự động hiển thị ở vị trí đầu tiên của mỗi trang.
Lặp lại tiêu đề trong bảng trong Word bằng Table Properties
Nếu bạn không muốn sử dụng thanh Ribbon hoặc đang sử dụng các phiên bản Word cũ, cách dùng hộp thoại Table Properties sẽ giúp bạn tùy chỉnh chính xác hơn:
– Bước 1: Tương tự, bạn cần bôi đen dòng tiêu đề của bảng.
– Bước 2: Click chuột phải vào vùng đã chọn và nhấn vào mục Table Properties…
– Bước 3: Trong cửa sổ mới hiện ra, bạn chuyển sang tab Row.
– Bước 4: Hãy tích chọn vào ô Repeat as header row at the top of each page (Lặp lại như là dòng tiêu đề ở đầu mỗi trang).
– Bước 5: Nhấn OK để xác nhận thiết lập.
*Lưu ý: Để tính năng này hoạt động, dòng được chọn phải là dòng đầu tiên của bảng. Nếu bạn chọn dòng ở giữa bảng, các tùy chọn trên sẽ bị mờ đi.
Tắt tính năng lặp lại tiêu đề bảng trong Word
Trong trường hợp bạn muốn định dạng lại bảng hoặc không cần hiển thị tiêu đề ở các trang sau nữa, việc tắt hoặc xóa lặp lại tiêu đề trong Word cũng rất đơn giản. Bạn chỉ cần thực hiện ngược lại các thao tác trên để tắt lặp lại tiêu đề trong Word:
- Cách 1: Chọn dòng tiêu đề ở trang đầu tiên >> chọn thẻ Layout >> nhấn lại vào nút Repeat Header Rows để hủy kích hoạt (nút không còn được bôi đậm là thành công).
- Cách 2: Click chọn Table Properties >> Tab Row >> Bỏ tích chọn ô Repeat as header row at the top of each page. Cuối cùng, hãy nhấn OK để xác nhận thay đổi.
Sau khi thao tác hoàn tất, các dòng tiêu đề ở trang 2, trang 3… sẽ tự động biến mất và bảng trở lại trạng thái bình thường.
04 Lý do tại sao bạn phải biết lặp lại tiêu đề trong Word
Việc thiết lập lặp lại tiêu đề trong Word không chỉ là một kỹ năng trình bày văn bản cơ bản, mà còn mang lại nhiều lợi ích thiết thực:
- Tối ưu trải nghiệm người đọc: Đối với những tài liệu hoặc bảng biểu dài hàng chục trang, tiêu đề đóng vai trò là “kim chỉ nam”. Khi tiêu đề được lặp lại, người đọc không phải lật ngược lại trang đầu tiên để kiểm tra tên cột hay nội dung chương, giúp việc tiếp nhận thông tin không bị gián đoạn.
- Đảm bảo tính chính xác: Trong các bảng số liệu phức tạp, việc không có tiêu đề ở các trang sau rất dễ dẫn đến việc đọc nhầm dòng, nhầm cột, gây sai lệch trong quá trình phân tích dữ liệu.
- Tăng tính chuyên nghiệp: Một văn bản được định dạng lặp lại tiêu đề đồng nhất thể hiện sự chỉn chu và cẩn thận của người soạn thảo, đồng thời đáp ứng các tiêu chuẩn về trình bày văn bản hành chính hoặc báo cáo khoa học.
- Tiết kiệm thời gian chỉnh sửa: Thay vì sao chép và dán tiêu đề một cách thủ công (dễ gây lỗi định dạng khi thêm/bớt nội dung), tính năng tự động lặp lại tiêu đề trong Word giúp mọi thứ luôn nằm đúng vị trí.
Khi nào nên lặp lại tiêu đề trong Word?
Việc lặp lại tiêu đề trong Word không đơn thuần là một thao tác kỹ thuật, mà thường xuất phát từ những yêu cầu khắt khe trong quy trình soạn thảo văn bản chuyên nghiệp. Dưới đây là những thời điểm quan trọng bạn cần cân nhắc sử dụng tính năng này:
Khi xử lý bảng dữ liệu có kích thước lớn
Đây là trường hợp phổ biến nhất trong các công việc hành chính và kế toán. Khi bạn xây dựng một bảng số liệu có độ dài vượt quá một trang giấy, người đọc sẽ gặp rất nhiều khó khăn để ghi nhớ ý nghĩa của từng cột ở các trang tiếp theo. Việc kích hoạt tính năng lặp lại tiêu đề bảng lúc này trở thành yêu cầu bắt buộc để duy trì sự liên kết dữ liệu, giúp người xem dễ dàng đối chiếu thông tin mà không cần phải lật ngược lại trang đầu tiên.
Khi soạn thảo báo cáo hoặc tài liệu nghiên cứu dài
Đối với các tài liệu có cấu trúc phức tạp như luận văn, báo cáo hoặc giáo trình, người đọc rất dễ bị mất phương hướng khi di chuyển qua hàng trăm trang nội dung. Trong trường hợp này, bạn nên thực hiện việc lặp lại tiêu đề chương hoặc tên đề tài ở phần đầu mỗi trang giấy. Điều này không chỉ giúp định vị vị trí đọc, mà còn tạo ra sự nhất quán về mặt logic, giúp tài liệu của bạn trở nên khoa học và dễ tiếp cận hơn.
Khi trình bày các văn bản pháp lý và hợp đồng
Trong các giao dịch kinh tế hoặc hồ sơ pháp lý, tính toàn vẹn của văn bản là yếu tố được đặt lên hàng đầu. Việc lặp lại tiêu đề chính hoặc số hiệu văn bản ở đầu mỗi trang đóng vai trò như một lời khẳng định về sự thống nhất của toàn bộ tài liệu. Điều này đặc biệt quan trọng khi in ấn, giúp hạn chế tối đa các rủi ro về thất lạc trang hoặc nhầm lẫn nội dung giữa các bộ hồ sơ khác nhau trong quá trình lưu trữ.
Khi thiết kế hồ sơ năng lực và tài liệu thương hiệu
Khi bạn muốn xây dựng hình ảnh chuyên nghiệp, việc lặp lại tiêu đề kết hợp cùng bộ nhận diện thương hiệu ở mỗi trang giấy cũng là một chiến thuật hiệu quả. Dù người xem đang ở bất kỳ trang nào của hồ sơ năng lực hay tài liệu giới thiệu dự án, họ đều có thể nhận diện được chủ thể và nội dung cốt lõi. Đây là cách đơn giản nhưng mạnh mẽ để gia tăng uy tín và để lại dấu ấn đậm nét cho thương hiệu của bạn.
Tại sao lặp lại tiêu đề trong Word không được?
Cách lặp lại tiêu đề trong Word là “cứu cánh” cho những bảng dữ liệu dài hàng trang giấy. Tuy nhiên, đôi khi bạn đã thực hiện đúng các bước nhưng dòng tiêu đề vẫn không hiển thị ở các trang sau. Dưới đây là những lý do phổ biến nhất cùng cách xử lý đơn giản:
1. Do thiết lập Text Wrapping (Định dạng bao quanh văn bản)
Đây là nguyên nhân phổ biến nhất chiếm đến 80% trường hợp lỗi. Nếu bảng của bạn được đặt ở chế độ “Around”, Word sẽ hiểu đó là một đối tượng tự do và vô hiệu hóa tính năng lặp lại tiêu đề.
*Cách khắc phục:
Tại tab Table, trong mục Text wrapping, bạn hãy chuyển từ Around sang None. Sau đó, nhấn OK để lưu thay đổi trước kiểm tra lại kết quả.
2. Do ngắt trang thủ công (Manual Page Break)
Word chỉ tự động lặp lại tiêu đề khi bảng sang trang mới do độ dài tự nhiên. Nếu bạn nhấn Ctrl + Enter để đẩy phần còn lại của bảng sang trang sau, Word sẽ hiểu đó là hai phần tách biệt.
*Cách khắc phục:
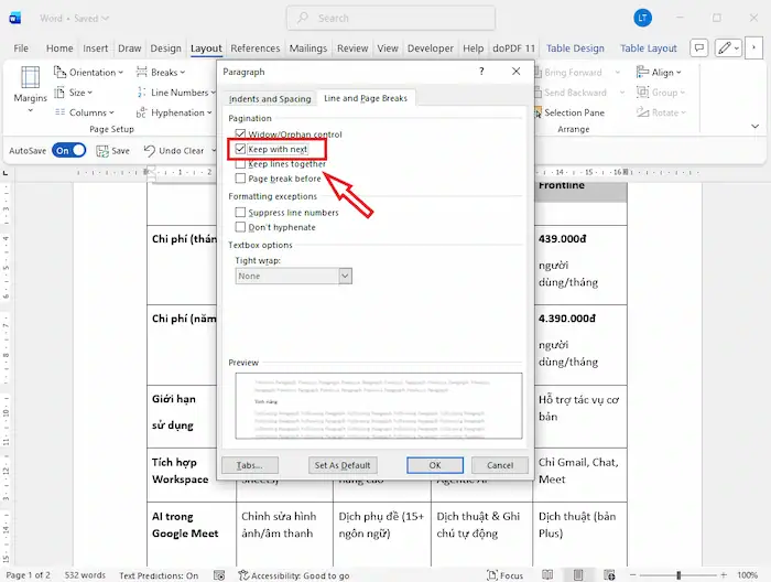
Bạn hãy xóa dấu ngắt trang đó đi. Để bảng liền mạch, hãy sử dụng tính năng Keep with next trong cài đặt Paragraph nếu bạn muốn điều chỉnh vị trí ngắt bảng.
3. Do chưa chọn đúng dòng tiêu đề đầu tiên
Tính năng lặp lại tiêu đề chỉ hoạt động khi bạn chọn (bôi đen) hàng đầu tiên của bảng. Nếu bạn chỉ chọn hàng thứ hai hoặc thứ ba để yêu cầu lặp lại, Word sẽ không thể thực hiện lệnh.
*Cách khắc phục:
Bạn cần kiểm tra và đảm bảo rằng vùng bạn bôi đen phải bao gồm cả hàng trên cùng của bảng dữ liệu.
4. Bảng đang ở chế độ xem không phù hợp
Đôi khi tiêu đề vẫn lặp lại nhưng bạn không nhìn thấy vì đang ở chế độ hiển thị sai.
*Cách khắc phục:
Hãy chuyển sang chế độ Print Layout (Click thẻ View >> chọn Print Layout). Các chế độ như Web Layout hay Draft thường sẽ không hiển thị các hàng tiêu đề lặp lại này.
5. Có một bảng khác nằm đè lên hoặc lồng vào
Nếu bạn copy-paste bảng từ một nguồn khác, đôi khi có những dòng trống hoặc định dạng bảng lồng bảng khiến lệnh lặp lại tiêu đề bị xung đột.
*Cách khắc phục:
Hãy chọn toàn bộ bảng, vào thẻ Layout >> chọn Convert to Text, sau đó chuyển ngược lại từ Text to Table để làm sạch định dạng cũ.
Một số lưu ý quan trọng khi lặp lại tiêu đề trong Word
Để quá trình thực hiện không phát sinh lỗi định dạng và đảm bảo tính thẩm mỹ cho toàn bộ văn bản, bạn nên ghi nhớ một số lưu ý kỹ thuật dưới đây:
- Vị trí bôi đen tiêu đề: Tính năng lặp lại tiêu đề chỉ hiển thị kết quả chính xác khi bạn chọn đúng dòng đầu tiên của bảng. Nếu bạn bôi đen từ dòng thứ hai trở đi, tùy chọn lặp lại tiêu đề sẽ bị vô hiệu hóa hoặc bị mờ.
- Chế độ bao quanh văn bản (Text Wrapping): Đây là một trong những lỗi phổ biến khiến tiêu đề không lặp lại. Bạn phải đảm bảo thiết lập của bảng ở chế độ “None”. Nếu đang để chế độ “Around”, Word sẽ hiểu bảng là một đối tượng đồ họa và không cho phép lặp lại tiêu đề trang.
- Sử dụng ngắt trang tự động: Hãy để bảng tự động nhảy sang trang mới khi hết khoảng trống. Nếu bạn chèn lệnh ngắt trang thủ công (Ctrl + Enter) giữa các dòng trong bảng, tính năng lặp lại tiêu đề sẽ không thể nhận diện được các trang tiếp theo.
- Chỉnh sửa nội dung: Bạn chỉ có thể sửa nội dung hoặc định dạng (font chữ, màu sắc) tại dòng tiêu đề gốc ở trang đầu tiên. Các tiêu đề lặp lại ở những trang sau là “bản sao tĩnh”, mọi thay đổi ở trang đầu sẽ được tự động cập nhật xuống các trang dưới.
- Gộp ô (Merge Cells): Hạn chế việc gộp ô quá phức tạp ở các cột tiêu đề trong bảng nếu bạn muốn lặp lại chúng. Một số cấu trúc bảng quá rắc rối có thể khiến Word không xác định được hàng cần lặp lại, dẫn đến lỗi hiển thị.
Câu hỏi thường gặp
1. Tại sao nút Repeat Header Rows bị mờ không thể nhấn được?
Lỗi này xảy ra khi con trỏ chuột của bạn không đặt đúng ở dòng đầu tiên của bảng hoặc bạn đang chọn một đối tượng không phải là bảng. Hãy bôi đen dòng trên cùng của bảng để nút này hiện sáng trở lại.
2. Có thể lặp lại nhiều dòng tiêu đề cùng lúc không?
Có. Bạn chỉ cần bôi đen tất cả các dòng muốn lặp lại (bắt đầu từ dòng đầu tiên) rồi chọn tính năng Repeat Header Rows, toàn bộ các dòng được chọn sẽ xuất hiện đồng thời ở đầu các trang sau.
3. Tại sao tiêu đề bảng đã lặp lại nhưng trang cuối lại không hiện?
Điều này thường xảy ra khi bảng ở trang cuối chỉ còn một dòng dữ liệu duy nhất hoặc một dòng trống. Microsoft Word có thể tự động hiểu rằng không cần thiết phải lặp lại tiêu đề nếu không có đủ dữ liệu nội dung đi kèm.
4. Làm sao để lặp lại tiêu đề chính là tên văn bản ở mọi trang?
Trong trường hợp này, bạn không dùng công cụ bảng mà hãy nhấn đúp chuột vào phần Header (đầu trang), nhập tên văn bản vào đó. Nội dung trong Header sẽ tự động hiển thị ở tất cả các trang của tài liệu.
5. Việc lặp lại tiêu đề có làm tăng dung lượng file Word không?
Hoàn toàn không. Đây là tính năng định dạng hiển thị của Word chứ không phải hành động nhân bản dữ liệu, do đó dung lượng file vẫn được giữ nguyên dù bảng của bạn dài hàng trăm trang.
Lời kết
Việc nắm vững cách lặp lại tiêu đề trong Word giúp văn bản của bạn trông nhất quán và chuyên nghiệp hơn rất nhiều. Tùy vào mục đích là lặp lại tiêu đề bảng hay tiêu đề văn bản, bạn hãy chọn phương pháp phù hợp nhất để tối ưu thời gian làm việc.
Nếu trong quá trình soạn thảo văn bản hoặc quản trị hệ thống Microsoft 365 bạn gặp phải bất kỳ lỗi kỹ thuật nào, hãy liên hệ ngay với đội ngũ tư vấn viên của HVN Group. Với kinh nghiệm chuyên sâu, chúng tôi luôn sẵn sàng hỗ trợ bạn giải quyết mọi khó khăn một cách hiệu quả nhất.
Fanpage: HVN Group – Hệ sinh thái kiến tạo 4.0
Hotline: 024.9999.7777
![Cách lặp lại tiêu đề trong Word đơn giản, nhanh chóng [2026] 20 Cách Lặp Lại Tiêu đề Trong Word đơn Giản, Nhanh Chóng [2026]](https://hvn.vn/wp-content/uploads/2026/01/Cach-lap-lai-tieu-de-trong-Word-don-gian-nhanh-chong-2026-1030x541.webp)
![Cách lặp lại tiêu đề trong Word đơn giản, nhanh chóng [2026] 21 Lặp Lại Tiêu đề Chính Trong Word Bằng Công Cụ Header](https://hvn.vn/wp-content/uploads/2026/01/Lap-lai-tieu-de-chinh-trong-Word-bang-cong-cu-Header.webp)
![Cách lặp lại tiêu đề trong Word đơn giản, nhanh chóng [2026] 22 Lặp Lại Tiêu đề Chính Trong Word Bằng Công Cụ Header (1)](https://hvn.vn/wp-content/uploads/2026/01/Lap-lai-tieu-de-chinh-trong-Word-bang-cong-cu-Header-1.webp)
![Cách lặp lại tiêu đề trong Word đơn giản, nhanh chóng [2026] 23 Lặp Lại Tiêu đề Chính Trong Word Bằng Công Cụ Header (2)](https://hvn.vn/wp-content/uploads/2026/01/Lap-lai-tieu-de-chinh-trong-Word-bang-cong-cu-Header-2.webp)
![Cách lặp lại tiêu đề trong Word đơn giản, nhanh chóng [2026] 24 Lặp Lại Tiêu đề Chính Bằng Tính Năng Field](https://hvn.vn/wp-content/uploads/2026/01/Lap-lai-tieu-de-chinh-bang-tinh-nang-Field.webp)
![Cách lặp lại tiêu đề trong Word đơn giản, nhanh chóng [2026] 25 Lặp Lại Tiêu đề Chính Bằng Tính Năng Field (1)](https://hvn.vn/wp-content/uploads/2026/01/Lap-lai-tieu-de-chinh-bang-tinh-nang-Field-1.webp)
![Cách lặp lại tiêu đề trong Word đơn giản, nhanh chóng [2026] 26 Tắt Tính Năng Lặp Lại Tiêu đề Chính Trong Word](https://hvn.vn/wp-content/uploads/2026/01/Tat-tinh-nang-lap-lai-tieu-de-chinh-trong-Word.webp)
![Cách lặp lại tiêu đề trong Word đơn giản, nhanh chóng [2026] 27 Tắt Tính Năng Lặp Lại Tiêu đề Chính Trong Word (1)](https://hvn.vn/wp-content/uploads/2026/01/Tat-tinh-nang-lap-lai-tieu-de-chinh-trong-Word-1.webp)
![Cách lặp lại tiêu đề trong Word đơn giản, nhanh chóng [2026] 28 Lặp Lại Tiêu đề Trong Word Bằng Tính Năng Repeat Header Rows](https://hvn.vn/wp-content/uploads/2026/01/Lap-lai-tieu-de-trong-Word-bang-tinh-nang-Repeat-Header-Rows.webp)
![Cách lặp lại tiêu đề trong Word đơn giản, nhanh chóng [2026] 29 Lặp Lại Tiêu đề Trong Word Bằng Tính Năng Repeat Header Rows (1)](https://hvn.vn/wp-content/uploads/2026/01/Lap-lai-tieu-de-trong-Word-bang-tinh-nang-Repeat-Header-Rows-1.webp)
![Cách lặp lại tiêu đề trong Word đơn giản, nhanh chóng [2026] 30 Lặp Lại Tiêu đề Trong Bảng Trong Word Bằng Table Properties](https://hvn.vn/wp-content/uploads/2026/01/Lap-lai-tieu-de-trong-bang-trong-Word-bang-Table-Properties.webp)
![Cách lặp lại tiêu đề trong Word đơn giản, nhanh chóng [2026] 31 Lặp Lại Tiêu đề Trong Bảng Trong Word Bằng Table Properties (1)](https://hvn.vn/wp-content/uploads/2026/01/Lap-lai-tieu-de-trong-bang-trong-Word-bang-Table-Properties-1.webp)
![Cách lặp lại tiêu đề trong Word đơn giản, nhanh chóng [2026] 32 Tắt Tính Năng Lặp Lại Tiêu đề Bảng Trong Word](https://hvn.vn/wp-content/uploads/2026/01/Tat-tinh-nang-lap-lai-tieu-de-bang-trong-Word.webp)
![Cách lặp lại tiêu đề trong Word đơn giản, nhanh chóng [2026] 33 Tắt Tính Năng Lặp Lại Tiêu đề Bảng Trong Word (1)](https://hvn.vn/wp-content/uploads/2026/01/Tat-tinh-nang-lap-lai-tieu-de-bang-trong-Word-1.webp)
![Cách lặp lại tiêu đề trong Word đơn giản, nhanh chóng [2026] 34 Khi Nào Nên Lặp Lại Tiêu đề Trong Word](https://hvn.vn/wp-content/uploads/2026/01/Khi-nao-nen-lap-lai-tieu-de-trong-Word.webp)
![Cách lặp lại tiêu đề trong Word đơn giản, nhanh chóng [2026] 35 Không Lặp Lại được Tiêu đề Trong Word Do Thiết Lập Text Wrapping](https://hvn.vn/wp-content/uploads/2026/01/Khong-lap-lai-duoc-tieu-de-trong-Word-do-thiet-lap-Text-Wrapping.webp)
![Cách lặp lại tiêu đề trong Word đơn giản, nhanh chóng [2026] 36 Không Lặp Lại được Tiêu đề Trong Word Do Ngắt Trang](https://hvn.vn/wp-content/uploads/2026/01/Khong-lap-lai-duoc-tieu-de-trong-Word-do-ngat-trang.webp)
![Cách lặp lại tiêu đề trong Word đơn giản, nhanh chóng [2026] 37 Không Lặp Lại được Tiêu đề Trong Word Do Bảng đang ở Chế độ Xem Không Phù Hợp](https://hvn.vn/wp-content/uploads/2026/01/Khong-lap-lai-duoc-tieu-de-trong-Word-do-bang-dang-o-che-do-xem-khong-phu-hop.webp)
![Cách lặp lại tiêu đề trong Word đơn giản, nhanh chóng [2026] 38 Không Lặp Lại được Tiêu đề Trong Word Do Có Một Bảng Khác Nằm đè Lên Hoặc Lồng Vào](https://hvn.vn/wp-content/uploads/2026/01/Khong-lap-lai-duoc-tieu-de-trong-Word-do-co-mot-bang-khac-nam-de-len-hoac-long-vao.webp)
![Cách lặp lại tiêu đề trong Word đơn giản, nhanh chóng [2026] 39 Một Số Lưu ý Quan Trọng Khi Lặp Lại Tiêu đề Trong Word](https://hvn.vn/wp-content/uploads/2026/01/Mot-so-luu-y-quan-trong-khi-lap-lai-tieu-de-trong-Word.webp)





